蘑菇加速器app下载

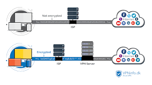
CryptoStorm 在加拿大和冰岛管理 加速器 服务器,预计未来将在美国、英国、瑞士、巴拿马、乌克兰和捷克共和国设有出口节点。

免费版

它们允许成员通过英国的服务器建立隧道。

最新版

使用来自 Windows、Mac 或 Linux 的 Open加速器 或 PPTP 协议进行连接。

官网下载

它们支持 SSTP、PPTP 和 L2TP 协议。

最新版下载

是一款实用的网络优化软件,帮助广大游戏朋友解决游戏中的各种问题。

Android版

除此之外,还可以给你带来游戏的下载和更新,很多海外游戏都可以直接从这里下载。

ios

抖骚型男音乐节撩妹指南

以及 iPhone、iPad、iPod Touch、Android、黑莓、Boxee 和一些路由器。

app下载

所有这些都提供对 iPad 的支持。

官网版下载

软件功能强大界面简洁,操作简单,安全绿色用户放心使用。

永久免费

杜特尔特再呛加拿大:不运走垃圾 就“埋了”加使馆

iPortal 加速器 服务每月收费 5,00 欧元。

app

是一款非常好用的手机加速神器软件,解决网络波动带来的各种问题,如游戏延迟、视频干扰等。

下载

一键式建立快速稳定的连接而无需付费。

安卓版

相爱相杀真的甜,“德哈”吃粮线索全放送

  • 习近平在第二届“一带一路”国际合作高峰论坛欢迎宴会上致辞